NEI Model


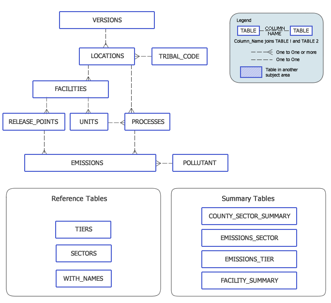
This information is provided for technical experts who intend to work directly with the database. The NEI tables in Envirofacts are organized into the subject areas shown below. Click on a system to view the subject areas.

This is not the current EPA website. To navigate to the current EPA website, please go to www.epa.gov. This website is historical material reflecting the EPA website as it existed on January 19, 2025. This website is no longer updated and links to external websites and some internal pages may not work. More information »